Linked Applications
Loading…
Dashboards
Projects
Gantt Chart
About Gantt chart Project for JIRA
Issues
Agile
Create issue
Help
Online Help
JIRA Agile Help
Gantt Chart Project Help
Agile Answers
Keyboard Shortcuts
About JIRA
JIRA Credits
What’s New
Tempo Help
Log In
Personal Calendar for Gantt-Charts
L3 Support
LS-937
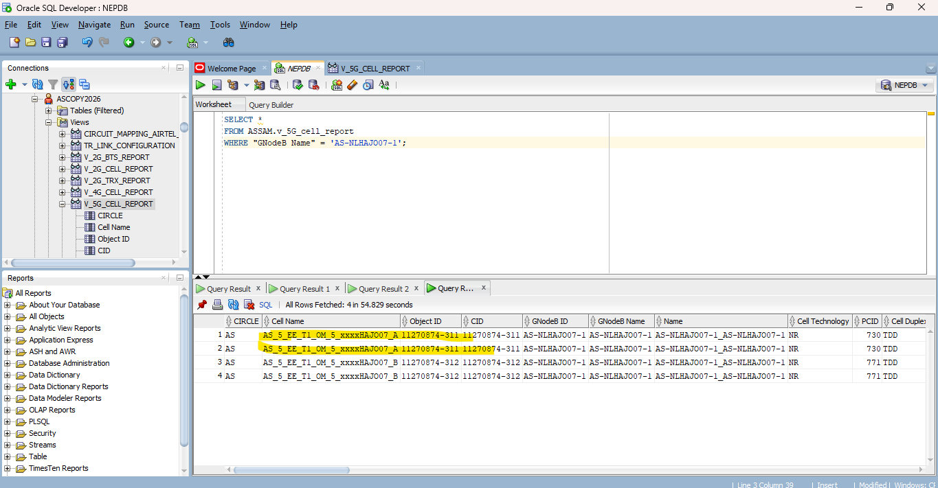
DUPLICATE CELL ENTRY IN DB VIEW
The JIRA screenshot applet does not support your client operating system.
Back to Issue
Back to Issue
Attach More Files
Download All
Manage Attachments
:
LS-937
This page allows you to manage the attachments for a particular issue. Only users with administrative privileges to remove an issue can remove attachments.
File Name
Size
Mime Type
Date Attached
Attached By
1
20260219_DELETEdUPLICATECELL5G.txt
2 kB
text/plain
24/Feb/26 5:31 AM
Srishti Kashyap
2
DB VIEW AS CIRCLE.jpg
49 kB
image/jpeg
18/Feb/26 9:18 AM
Priyasha Tiwari
3
DB VIEW SS.png
119 kB
image/png
18/Feb/26 9:18 AM
Priyasha Tiwari
4
NEP REPORT AS FOR DB VIEW.png
35 kB
image/png
18/Feb/26 9:18 AM
Priyasha Tiwari