Details

    • Customer:
      Airtel India
    • Defect Category:
      Integration

      Description

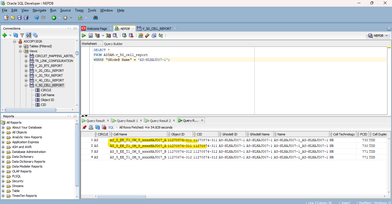
      DUPLICATE CELL ENTERY IN 5G CELL REPORT DB VIEW,

        Activity

        Priyasha Tiwari made changes -
        Field Original Value New Value
        Gantt Options Milestone (set to milestone: having a due date but zero effort)
        Planned Start 2026-02-18 24:00 (milestone: set planned start date to due date)
        Planned End 2026-02-18 24:00 (milestone: set planned end date to due date)
        Priyasha Tiwari made changes -
        Labels NEP_D
        Priyasha Tiwari made changes -
        Component/s NEP [ 16200 ]
        Priyasha Tiwari made changes -
        Description DUPLICATE CELL ENTERY IN 5G CELL REPORT DB VIEW,
        Priyasha Tiwari made changes -
        Attachment NEP REPORT AS FOR DB VIEW.png [ 128503 ]
        Attachment DB VIEW AS CIRCLE.jpg [ 128504 ]
        Attachment DB VIEW SS.png [ 128505 ]
        Khaled Khalil made changes -
        Assignee Khaled Khalil [ kkhalil ] Srishti Kashyap [ skashyap ]
        Priyasha Tiwari made changes -
        Remaining Estimate 0 minutes [ 0 ]
        Time Spent 1 day [ 28800 ]
        Worklog Id 292226 [ 292226 ]
        Priyasha Tiwari made changes -
        Baseline Start 2026-02-18 24:00 (set baseline based of initial work logging)
        Baseline End 2026-02-18 24:00 (set baseline based of initial work logging)
        Priyasha Tiwari made changes -
        Assignee Srishti Kashyap [ skashyap ] Khaled Khalil [ kkhalil ]
        Srishti Kashyap made changes -
        Time Spent 1 day [ 28800 ] 1 day, 7 hours, 30 minutes [ 55800 ]
        Worklog Id 292333 [ 292333 ]
        Srishti Kashyap made changes -
        Status Open Bug [ 10108 ] Dev Scheduled [ 10014 ]
        Srishti Kashyap made changes -
        Assignee Khaled Khalil [ kkhalil ] Srishti Kashyap [ skashyap ]
        Srishti Kashyap made changes -
        Status Dev Scheduled [ 10014 ] Implementation in progress [ 10016 ]
        Srishti Kashyap made changes -
        Status Implementation in progress [ 10016 ] To Be Released [ 10400 ]
        Defect Category Integration [ 11212 ]
        Dev Verification Done Code Review [ 10702 ]
        Attachment 20260219_DELETEdUPLICATECELL5G.txt [ 128909 ]
        Khaled Khalil made changes -
        Status To Be Released [ 10400 ] Ready for QA [ 10023 ]
        Assignee Srishti Kashyap [ skashyap ] Priyasha Tiwari [ ptiwari ]

          People

          • Assignee:
            Priyasha Tiwari
            Reporter:
            Priyasha Tiwari
          • Votes:
            0 Vote for this issue
            Watchers:
            2 Start watching this issue

            Dates

            • Due:
              Created:
              Updated:
              Planned Start:
              Planned End:
              Actual Start:
              Date of Baselining:

              Time Tracking

              Estimated:
              Original Estimate - Not Specified
              Not Specified
              Remaining:
              Remaining Estimate - 0 minutes
              0m
              Logged:
              Time Spent - 1 day, 7 hours, 30 minutes
              1d 7h 30m

                Drag and Drop